|
IBR-DTNSuite
0.12
|
#include <StatusReportBlock.h>


Public Types | |
| enum | TYPE { RECEIPT_OF_BUNDLE = 1 << 0, CUSTODY_ACCEPTANCE_OF_BUNDLE = 1 << 1, FORWARDING_OF_BUNDLE = 1 << 2, DELIVERY_OF_BUNDLE = 1 << 3, DELETION_OF_BUNDLE = 1 << 4 } |
| enum | REASON_CODE { NO_ADDITIONAL_INFORMATION = 0x00, LIFETIME_EXPIRED = 0x01, FORWARDED_OVER_UNIDIRECTIONAL_LINK = 0x02, TRANSMISSION_CANCELED = 0x03, DEPLETED_STORAGE = 0x04, DESTINATION_ENDPOINT_ID_UNINTELLIGIBLE = 0x05, NO_KNOWN_ROUTE_TO_DESTINATION_FROM_HERE = 0x06, NO_TIMELY_CONTACT_WITH_NEXT_NODE_ON_ROUTE = 0x07, BLOCK_UNINTELLIGIBLE = 0x08 } |
Public Member Functions | |
| StatusReportBlock () | |
| virtual | ~StatusReportBlock () |
| virtual void | read (const dtn::data::PayloadBlock &p) throw (WrongRecordException) |
| virtual void | write (dtn::data::PayloadBlock &p) const |
Public Member Functions inherited from dtn::data::AdministrativeBlock | |
| AdministrativeBlock () | |
| virtual | ~AdministrativeBlock ()=0 |
Public Attributes | |
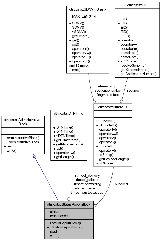
| char | status |
| char | reasoncode |
| DTNTime | timeof_receipt |
| DTNTime | timeof_custodyaccept |
| DTNTime | timeof_forwarding |
| DTNTime | timeof_delivery |
| DTNTime | timeof_deletion |
| dtn::data::BundleID | bundleid |
Definition at line 36 of file StatusReportBlock.h.
Definition at line 48 of file StatusReportBlock.h.
| Enumerator | |
|---|---|
| RECEIPT_OF_BUNDLE | |
| CUSTODY_ACCEPTANCE_OF_BUNDLE | |
| FORWARDING_OF_BUNDLE | |
| DELIVERY_OF_BUNDLE | |
| DELETION_OF_BUNDLE | |
Definition at line 39 of file StatusReportBlock.h.
| dtn::data::StatusReportBlock::StatusReportBlock | ( | ) |
Definition at line 33 of file StatusReportBlock.cpp.
|
virtual |
Definition at line 40 of file StatusReportBlock.cpp.
|
virtual | ||||||||||||||
Implements dtn::data::AdministrativeBlock.
Definition at line 84 of file StatusReportBlock.cpp.
References ibrcommon::BLOB::Reference::iostream().
Referenced by BundleStream::received().

|
virtual |
Implements dtn::data::AdministrativeBlock.
Definition at line 44 of file StatusReportBlock.cpp.
References bundleid, ibrcommon::BLOB::iostream::clear(), CUSTODY_ACCEPTANCE_OF_BUNDLE, DELETION_OF_BUNDLE, DELIVERY_OF_BUNDLE, FORWARDING_OF_BUNDLE, dtn::data::BundleID::fragmentoffset, dtn::data::PayloadBlock::getBLOB(), dtn::data::BundleID::getPayloadLength(), dtn::data::EID::getString(), ibrcommon::BLOB::Reference::iostream(), dtn::data::BundleID::isFragment(), reasoncode, RECEIPT_OF_BUNDLE, dtn::data::BundleID::sequencenumber, dtn::data::BundleID::source, status, timeof_custodyaccept, timeof_deletion, timeof_delivery, timeof_forwarding, timeof_receipt, and dtn::data::BundleID::timestamp.

| dtn::data::BundleID dtn::data::StatusReportBlock::bundleid |
Definition at line 74 of file StatusReportBlock.h.
Referenced by BundleStream::received(), and write().
| char dtn::data::StatusReportBlock::reasoncode |
Definition at line 68 of file StatusReportBlock.h.
Referenced by write().
| char dtn::data::StatusReportBlock::status |
Definition at line 67 of file StatusReportBlock.h.
Referenced by write().
| DTNTime dtn::data::StatusReportBlock::timeof_custodyaccept |
Definition at line 70 of file StatusReportBlock.h.
Referenced by write().
| DTNTime dtn::data::StatusReportBlock::timeof_deletion |
Definition at line 73 of file StatusReportBlock.h.
Referenced by write().
| DTNTime dtn::data::StatusReportBlock::timeof_delivery |
Definition at line 72 of file StatusReportBlock.h.
Referenced by write().
| DTNTime dtn::data::StatusReportBlock::timeof_forwarding |
Definition at line 71 of file StatusReportBlock.h.
Referenced by write().
| DTNTime dtn::data::StatusReportBlock::timeof_receipt |
Definition at line 69 of file StatusReportBlock.h.
Referenced by write().