|
IBR-DTNSuite
0.12
|
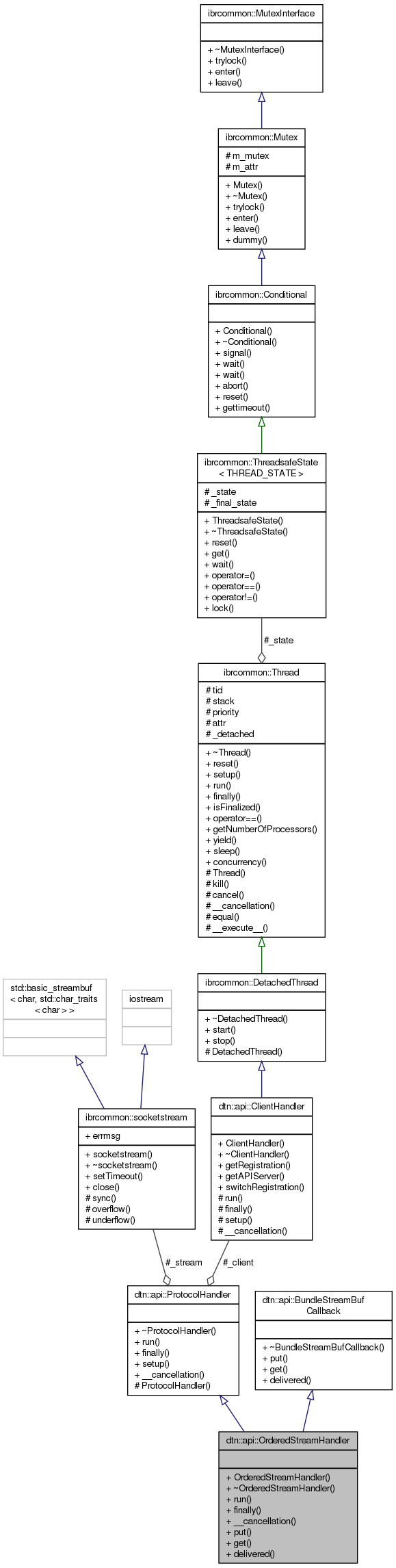
#include <OrderedStreamHandler.h>


Public Member Functions | |
| OrderedStreamHandler (ClientHandler &client, ibrcommon::socketstream &stream) | |
| virtual | ~OrderedStreamHandler () |
| virtual void | run () |
| virtual void | finally () |
| virtual void | __cancellation () throw () |
| virtual void | put (dtn::data::Bundle &b) |
| virtual dtn::data::MetaBundle | get (const dtn::data::Timeout timeout=0) |
| virtual void | delivered (const dtn::data::MetaBundle &m) |
Public Member Functions inherited from dtn::api::ProtocolHandler | |
| virtual | ~ProtocolHandler ()=0 |
| virtual void | setup () |
Public Member Functions inherited from dtn::api::BundleStreamBufCallback | |
| virtual | ~BundleStreamBufCallback () |
Additional Inherited Members | |
Protected Member Functions inherited from dtn::api::ProtocolHandler | |
| ProtocolHandler (ClientHandler &client, ibrcommon::socketstream &stream) | |
Protected Attributes inherited from dtn::api::ProtocolHandler | |
| ClientHandler & | _client |
| ibrcommon::socketstream & | _stream |
Definition at line 35 of file OrderedStreamHandler.h.
| dtn::api::OrderedStreamHandler::OrderedStreamHandler | ( | ClientHandler & | client, |
| ibrcommon::socketstream & | stream | ||
| ) |
Definition at line 38 of file OrderedStreamHandler.cpp.
References dtn::api::Registration::getDefaultEID(), and dtn::api::ClientHandler::getRegistration().

|
virtual |
Definition at line 44 of file OrderedStreamHandler.cpp.
|
virtual | |||||||||||||
Implements dtn::api::ProtocolHandler.
Definition at line 111 of file OrderedStreamHandler.cpp.
References dtn::api::ProtocolHandler::_stream, and ibrcommon::socketstream::close().

|
virtual |
Implements dtn::api::BundleStreamBufCallback.
Definition at line 50 of file OrderedStreamHandler.cpp.
References dtn::api::ProtocolHandler::_client, dtn::api::Registration::delivered(), and dtn::api::ClientHandler::getRegistration().

|
virtual |
Implements dtn::api::ProtocolHandler.
Definition at line 117 of file OrderedStreamHandler.cpp.
References dtn::api::ProtocolHandler::_client, dtn::api::ProtocolHandler::_stream, dtn::api::Registration::abort(), ibrcommon::socketstream::close(), dtn::api::ClientHandler::getRegistration(), IBRCOMMON_LOGGER_DEBUG_TAG, and IBRCOMMON_LOGGER_ENDL.

|
virtual |
Implements dtn::api::BundleStreamBufCallback.
Definition at line 82 of file OrderedStreamHandler.cpp.
References dtn::api::ProtocolHandler::_client, dtn::api::ClientHandler::getRegistration(), dtn::data::EID::getString(), IBRCOMMON_LOGGER_DEBUG_TAG, IBRCOMMON_LOGGER_ENDL, dtn::api::Registration::receiveMetaBundle(), dtn::data::BundleID::source, and dtn::api::Registration::wait_for_bundle().

|
virtual |
Implements dtn::api::BundleStreamBufCallback.
Definition at line 55 of file OrderedStreamHandler.cpp.
References dtn::api::ProtocolHandler::_client, dtn::data::PrimaryBlock::destination, dtn::data::PrimaryBlock::DESTINATION_IS_SINGLETON, dtn::api::Registration::getDefaultEID(), dtn::api::ClientHandler::getRegistration(), IBRCOMMON_LOGGER_DEBUG_TAG, IBRCOMMON_LOGGER_ENDL, dtn::data::PrimaryBlock::lifetime, dtn::net::BundleReceivedEvent::raise(), dtn::data::PrimaryBlock::set(), and dtn::data::BundleID::source.

|
virtual |
Implements dtn::api::ProtocolHandler.
Definition at line 132 of file OrderedStreamHandler.cpp.
References dtn::api::ProtocolHandler::_client, dtn::api::ProtocolHandler::_stream, dtn::api::ClientHandler::API_STATUS_BAD_REQUEST, dtn::api::ClientHandler::API_STATUS_CONTINUE, dtn::api::ClientHandler::API_STATUS_NOT_ACCEPTABLE, dtn::api::ClientHandler::API_STATUS_OK, dtn::api::ClientHandler::getRegistration(), dtn::data::SDNV< E >::read(), dtn::data::EID::setApplication(), dtn::api::BundleStreamBuf::setChunkSize(), dtn::api::BundleStreamBuf::setTimeout(), dtn::api::Registration::subscribe(), dtn::utils::Utils::tokenize(), and dtn::api::Registration::unsubscribe().
