|
IBR-DTNSuite
0.8
|
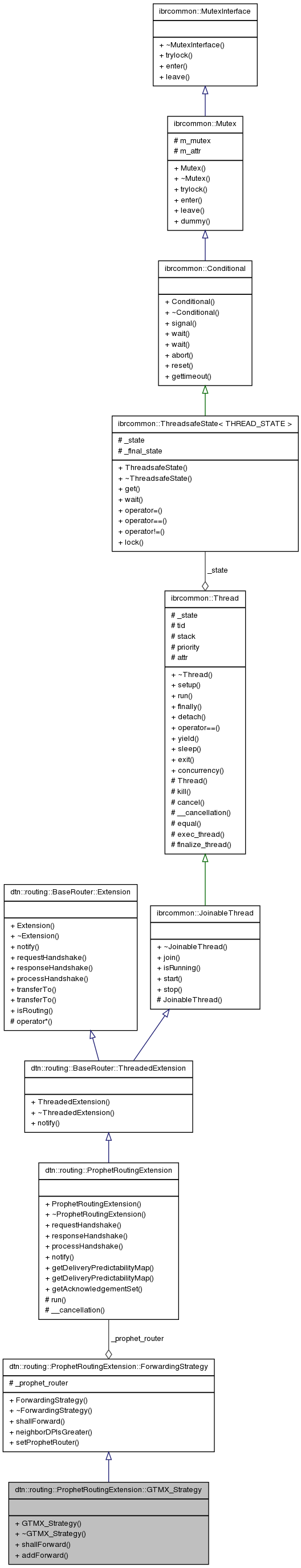
The GTMX forwarding strategy. Using this strategy, packets are forwarding, if the neighbor has a higher predictability then the destination, but at most NF_max times. More...
#include <ProphetRoutingExtension.h>


Public Member Functions | |
| GTMX_Strategy (unsigned int NF_max) | |
| virtual | ~GTMX_Strategy () |
| virtual bool | shallForward (const dtn::data::EID &neighbor, const dtn::data::MetaBundle &bundle) const |
| void | addForward (const dtn::data::BundleID &id) |
The GTMX forwarding strategy. Using this strategy, packets are forwarding, if the neighbor has a higher predictability then the destination, but at most NF_max times.
Definition at line 269 of file ProphetRoutingExtension.h.
| dtn::routing::ProphetRoutingExtension::GTMX_Strategy::GTMX_Strategy | ( | unsigned int | NF_max | ) | [explicit] |
Definition at line 924 of file ProphetRoutingExtension.cpp.
Definition at line 929 of file ProphetRoutingExtension.cpp.
| void dtn::routing::ProphetRoutingExtension::GTMX_Strategy::addForward | ( | const dtn::data::BundleID & | id | ) |
Definition at line 933 of file ProphetRoutingExtension.cpp.
Referenced by dtn::routing::ProphetRoutingExtension::notify().
| bool dtn::routing::ProphetRoutingExtension::GTMX_Strategy::shallForward | ( | const dtn::data::EID & | neighbor, |
| const dtn::data::MetaBundle & | bundle | ||
| ) | const [virtual] |
The prophetRoutingExtension calls this function for every bundle that can be forwarded to a neighbor and forwards it depending on the return value.
| neighbor | the neighbor to forward to |
| bundle | the bundle that can be forwarded |
| prophet_router | Reference to the ProphetRoutingExtension to access its parameters |
Implements dtn::routing::ProphetRoutingExtension::ForwardingStrategy.
Definition at line 944 of file ProphetRoutingExtension.cpp.
References dtn::data::MetaBundle::destination.