|
IBR-DTNSuite
0.8
|
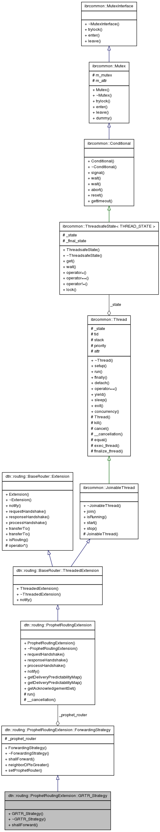
The GRTR forwarding strategy. Using this strategy, packets are forwarding, if the neighbor has a higher predictability then the destination. More...
#include <ProphetRoutingExtension.h>


Public Member Functions | |
| GRTR_Strategy () | |
| virtual | ~GRTR_Strategy () |
| virtual bool | shallForward (const dtn::data::EID &neighbor, const dtn::data::MetaBundle &bundle) const |
The GRTR forwarding strategy. Using this strategy, packets are forwarding, if the neighbor has a higher predictability then the destination.
Definition at line 255 of file ProphetRoutingExtension.h.
Definition at line 911 of file ProphetRoutingExtension.cpp.
Definition at line 915 of file ProphetRoutingExtension.cpp.
| bool dtn::routing::ProphetRoutingExtension::GRTR_Strategy::shallForward | ( | const dtn::data::EID & | neighbor, |
| const dtn::data::MetaBundle & | bundle | ||
| ) | const [virtual] |
The prophetRoutingExtension calls this function for every bundle that can be forwarded to a neighbor and forwards it depending on the return value.
| neighbor | the neighbor to forward to |
| bundle | the bundle that can be forwarded |
| prophet_router | Reference to the ProphetRoutingExtension to access its parameters |
Implements dtn::routing::ProphetRoutingExtension::ForwardingStrategy.
Definition at line 919 of file ProphetRoutingExtension.cpp.
References dtn::data::MetaBundle::destination.